FPGA Blackjack in Verilog

A complete single deck Blackjack game running purely in hardware on a DE1-SoC FPGA board, built in Verilog with custom shuffling, timing, display, and game logic modules. Built by myself and Zach Henderson. We pitched this option for the project as we found the other options were not as interesting. 
See this code on GitHub: https://github.com/ethanajohnston/BlackjackVerilog

Project Overview

For our ECED 4260 final project, my partner and I built a complete Blackjack game that runs entirely on an FPGA, with no processor or software loop. We designed the game as a hardware finite state machine that behaves like a simple handheld casino-style device using only three buttons and six seven segment displays. We removed betting, splitting, and insurance to keep the focus on clean hardware design, deterministic logic, and a smooth user experience.

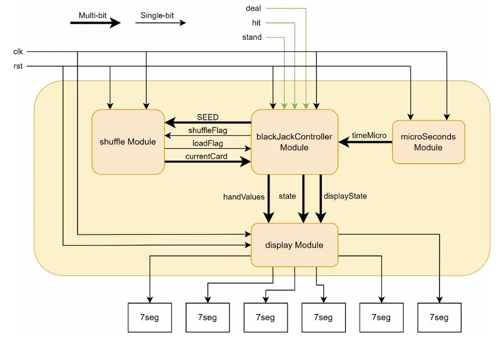
The block diagram below shows how these modules connect.

Architecture and Implementation

The block diagram below shows how these modules connect.

The system is built from four main Verilog modules:

  • blackJackController
    Central finite state machine with states for IDLE, LOAD, DEAL, PLAYER_TURN, DEALER_TURN, and END_GAME. It manages the deck, hands, ace handling, and dealer strategy.
  • shuffle
    Uses a 6 bit Linear Feedback Shift Register and a used card table to build a full 52 card deck in a random order with no duplicates, then streams cards into the controller.
  • microSeconds
    A 50 MHz based timer that measures how long the user holds the deal button. That duration becomes the seed for the shuffle, giving a different deck every game.
  • display
    Drives the six seven segment displays, showing hand values plus messages like dEAL, LoAd, rESEt, ti, and bJ for blackjack.

Gameplay Experience

On the DE1-SoC board:

  • Buttons:

    • KEY3: Deal

    • KEY1: Hit

    • KEY0: Stand

    • SW0: Reset

  • Displays:

    • Show player and dealer totals in BCD

    • Show prompts for each phase of the game

    • Reveal the dealer hole card only after the player stands or busts

Ace values are tracked so they can switch from 11 to 1 if the hand would bust, and the dealer is scripted to hit until at least a soft 17, matching standard casino rules.

Physical UI on DE1-SoC

Testing and Results

Signal view example of Round 1. Dealer busts. Player Wins!

Each module was verified with dedicated ModelSim testbenches, including waveform checks for the shuffler, display outputs, and controller state transitions.

On hardware, we played roughly 300 hands, watching for correct state transitions and display updates. The game behaved as expected: cards dealt correctly, hand values updated, and win, lose, tie, and blackjack outcomes matched the rules. The only issue observed was that the hit button sometimes needed a second press, a future improvement target.

 

Other photos

Gameplay Flow
Player turn prompting user to hit or stay